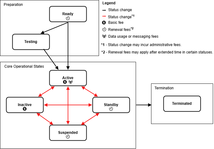
Subscriber Status
Each Soracom IoT SIM in your account will have a Status label indicating its subscription state and session status. Each status corresponds to a specific network connectivity and billing behavior.

Statuses
| Status | Description |
|---|---|
| Ready | Registration complete, ready for use |
| Testing | Subscription enabled for testing purposes |
| Active OFFLINE | Subscription enabled but device has not established a data session*1 |
| Active ONLINE | Subscription enabled and device has established a data session |
| Inactive | Subscription enabled but data sessions are temporarily blocked |
| Standby | Subscription disabled |
| Suspended | Subscription disabled |
| Terminated | Subscription cancelled |
*1 - Even if a device is powered on and registered to a network, it may not have established a data session, for example, if the Access Point Name (APN) is not properly configured or if data roaming is disabled. Although the device may still be able to access SMS services, it will appear offline.
Ready
When you register an IoT SIM to your account, its initial subscription status is set to Ready. This status indicates that the registration process was completed successfully and that the SIM is now ready for use.
As soon as a device initiates a cellular connection request, the subscription status will automatically change to Active. No fees are incurred when the subscription is activated for the first time.
Ready Status Fees
- plan01s, plan01s - LDV, planX3, planX3-EU, and plan-KM1 subscriptions do not incur fees while Ready. However, an annual subscription renewal fee applies if the subscription remains in Ready status for more than 1 year.
- plan-US subscriptions do not incur fees during the first 6 months of Ready status. However, a monthly subscription renewal fee applies if the subscription remains in Ready status for more than 6 months.
- plan-D, plan-K, and plan-K2 subscriptions incur a reduced daily basic fee while Ready.
- plan-DU subscriptions do not incur fees for the first two months while the subscription is Ready. After that, a reduced monthly fee applies as long as the subscription remains Ready.
Testing
When a subscription is set to Testing, it will be exempt from data communication and SMS usage fees within predefined usage and time limits. This status is designed to verify that products using IoT SIMs operate correctly during quality control.
To make use of Testing status, you must apply for it in advance. For details, refer to Test Mode.
Active
A subscription with an Active status indicates that data sessions are allowed. While Active, the status will also indicate whether the SIM is currently Offline or Online.
The Online or Offline status only refers to the subscription's current data session status, not to the status of the device using the SIM.
- When a device successfully attaches to a network and creates a data session, the subscription status will appear as Online.
- In some cases, a device may be configured to create a data session manually, or it may have encountered an error when creating a data session. As the subscription does not have an active data session, it will appear as Offline even if the device is powered on.
- Similarly, if a subscription currently appears Online and the device is abruptly disconnected from the network (for example, because its battery was removed or power input was disconnected), the device will not have a chance to notify the network of ending the data session. As a result, the subscription may continue to appear Online for up to four hours after the device has been powered off.
Active Status Fees
- plan01s, plan-D, and plan-K subscriptions incur a daily basic fee while Active, as well as fees for data used.
- plan01s - LDV and plan-KM1 subscriptions incur a monthly basic fee while Active, as well as fees for data used.
- plan-US, planX3, planX3-EU, plan-DU, and plan-K2 subscriptions incur a monthly basic fee while Active, which includes a data usage allowance in the monthly fee.
Inactive
When a subscription is set to Inactive, data sessions are blocked. This status can be used to temporarily prevent a device from consuming any data when network connectivity is not required. As a result, no data usage fees are incurred in this status.
Although data sessions are blocked, your device may continually attempt to reconnect, which could result in excessive power consumption. An appropriate reconnection process is recommended, such as exponentially increasing the duration between reconnection attempts, or implementing a reconnection timeout after a set number of attempts.
Inactive Status Fees
- plan01s, plan-D, and plan-K subscriptions continue to incur the same daily basic fee while Inactive.
- plan01s - LDV, plan-US, planX3, planX3-EU, plan-DU plan-K2, and plan-KM1 subscriptions continue to incur the same monthly basic fee while Inactive.
Standby
When a subscription is set to Standby, it will behave similarly to the original Ready status, where no basic fees or data usage fees are incurred. As soon as a device initiates a cellular connection request, the subscription status will automatically change to Active again.
This status can be used to control subscription costs when your SIMs will not be used for an undetermined amount of time, and where you want the subscription to automatically reactivate when the device is turned on again.
Unlike the Ready status, a reactivation fee applies when the subscription status changes from Standby to Active or Inactive.
Before changing a subscription status to Standby, ensure that your device is fully powered off in order to prevent accidental reactivation.
Standby Status Fees
- plan01s subscriptions do not incur daily basic fees while in Standby. There is no fee to set the subscription status to Standby, however a reactivation fee is incurred when the subscription is reactivated. In addition, an annual subscription renewal fee applies if the subscription remains in Standby status for more than 1 year.
- plan01s - LDV, planX3, and plan-KM1 subscriptions do not incur monthly basic fees while in Standby (excluding the month that the subscription status is set to Standby). There is no fee to set the subscription status to Standby, however a reactivation fee is incurred when the subscription is reactivated. In addition, an annual subscription renewal fee applies if the subscription remains in Standby status for more than 1 year.
- plan-US subscriptions do not incur monthly basic fees while in Standby (excluding the month that the subscription status is set to Standby). There is no fee to set the subscription status to Standby and no reactivation fee when the subscription is reactivated. However, a monthly subscription renewal fee applies if the subscription remains in Standby status for more than 6 months.
- planX3-EU subscriptions do not incur monthly basic fees while in Standby. There is no fee to set the subscription status to Standby and no reactivation fee when the subscription is reactivated. However, an annual subscription renewal fee applies if the subscription remains in Standby status for more than 1 year.
- plan-D, plan-DU, plan-K, and plan-K2 subscriptions do not support Standby status.
Suspended
When a subscription is set to Suspended, data sessions are blocked, and the SIM does not incur daily or monthly basic fees. This status can be used to prevent a device from consuming any data and to control subscription costs when network connectivity is not required for an extended amount of time.
Although data sessions are blocked, your device may continually attempt to reconnect, which could result in excessive power consumption. An appropriate reconnection process is recommended, such as exponentially increasing the duration between reconnection attempts, or implementing a reconnection timeout after a set number of attempts.
Unlike the Standby status, all data sessions will be blocked, and the subscription must be manually reactivated before a device using the SIM can connect to a network again.
Repeated signaling to a cellular base station by a device can tie up that base station's resources and cause other devices, including non-Soracom devices, to be unable to connect to the network. If your device repeatedly attempts to reconnect to a network while the SIM is suspended, Soracom may reactivate the SIM without notice. Normal fees associated with Active SIMs will be charged if the SIM is reactivated by Soracom. Power off your device, or confirm that your device is not configured to repeatedly reconnect after it has been rejected if you would to ensure this is not a possibility.
Important! If a device attempts to connect to a network while a subscription is Suspended, Soracom will send a signal to the device informing that the connection is permanently rejected, which will cause the device to stop attempting to reconnect. After manually reactivating a Suspended subscription, the device must also be manually rebooted or power-cycled in order to resume network connections. Before changing a subscription to Suspended status, ensure that you will be able to access the device in order to reboot it when reactivating the subscription.
Similar to the Standby status, a reactivation fee applies when the subscription status changes from Suspended to Active or Inactive.
Suspended Status Fees
- plan01s subscriptions do not incur daily basic fees while Suspended. There is no fee to set the subscription status to Suspended, however a reactivation fee is incurred when the subscription is reactivated. In addition, an annual subscription renewal fee applies if the subscription remains in Suspended status for more than 1 year.
- plan01s - LDV, planX3, and plan-KM1 subscriptions do not incur monthly basic fees while Suspended (excluding the month that the subscription status is set to Suspended). There is no fee to set the subscription status to Suspended, however a reactivation fee is incurred when the subscription is reactivated. In addition, an annual subscription renewal fee applies if the subscription remains in Suspended status for more than 1 year.
- plan-US subscriptions do not incur monthly basic fees while Suspended (excluding the month that the subscription status is set to Suspended). There is no fee to set the subscription status to Suspended and no reactivation fee when the subscription is reactivated. However, a monthly subscription renewal fee applies if the subscription remains in Suspended status for more than 6 months.
- planX3-EU subscriptions do not incur monthly basic fees while Suspended. There is no fee to set the subscription status to Suspended and no reactivation fee when the subscription is reactivated. However, an annual subscription renewal fee applies if the subscription remains in Suspended status for more than 1 year.
- plan-K subscriptions incur a reduced daily basic fee while Suspended. A suspension fee is incurred when the subscription status is changed from Active or Inactive to Suspended.
- plan-D and plan-K2 subscriptions incur a reduced monthly basic fee while Suspended.
- plan-DU subscriptions continue to incur the same monthly basic fee while Suspended.
Terminated
If you no longer need your Soracom IoT SIM, you can terminate its subscription by changing its status to Terminated. There are no fees to terminate a subscription, and once terminated, all service will stop and no further basic fees or data usage fees are incurred.
Changing a subscription status to Terminated is a permanent and irreversible action. Terminated SIMs will no longer be able to establish cellular connections. If you need to re-enable a SIM that has been terminated, you must purchase a new SIM, register it to your account, and replace the terminated SIM card in your device with the new SIM.
Terminated SIMs will remain visible in your account for a certain duration, and will eventually be automatically removed from your account.
Terminated Status Fees
- There are no fees for terminating a subscription.
Viewing Status Update History
You can view the history of changes to a SIM's status.
The following actions are recorded as part of a SIM's status history
- Registering a SIM
- Changing a SIM's Status
- Changing a SIM's Speed Class
- Changing a SIM's Data Bundle
- Adding a SIM to a Group or Removing a SIM from a Group
- Adding a Subscription Container to a SIM
To view the SIM update history:
- Login to the User Console. From the Menu, open the SIM Management screen.
- From the list of subscribers, click the for the SIM you want to view, then click the Details button.

-
Select Update history to view all changes that have been recorded for your SIM.

Note that SIM status update history does not contain information about the following:
- The source of the SIM status change. For example, whether a SAM User or Event Handler made the change
- Session history or data usage history. Instead, use the Session details and Historical charts tabs, respectively
- Details of what group settings were changed
Changing a Subscription Status
For security reasons, Soracom support agents cannot change SIM statuses on behalf of customers.
To change the status of a subscription:
-
Login to the User Console. From the Menu, open the SIM Management screen.
-
From the list of subscribers, click the for the SIM you want to manage.
-
Click the Actions menu, then select one of the following:

- To set its status to Active, select Activate.
- To set its status to Inactive, select Deactivate.
- To set its status to Standby, select Standby.
- To set its status to Suspended, select Suspend.
- To set its status to Terminated, select Terminate.
Changing a subscription status to Terminated is a permanent and irreversible action. For more information, refer to the Termination documentation.
Viewing Detailed Session Status
You can also view additional details of an IoT SIM's current or past sessions.
-
Login to the User Console. From the Menu, open the SIM Management screen.
-
From the list of subscribers, click the for the SIM you want to view, then click the Details button.

- From the SIM Details dialog, click the Session details tab.

Within the Session details tab, you will see a Session Logs table with the following information:
- Time - The timestamp of the session event
- Event - The type of behavior for the event
- Created - Indicates that the device created a new network connection
- Modified - Indicates that an existing connection was modified, such as moving between radio towers, or switching from 3G to 4G/LTE
- Deleted - Indicates that a network connection was closed
- IMEI - The IMEI of the device using the IoT SIM
- MCC - The Mobile Country Code that corresponds to the country where the IoT SIM is connected
- MNC - The Mobile Network Code that corresponds to the network carrier where the IoT SIM is connected
- Country - The country where the IoT SIM is connected, based on the reported MCC
- Operator - The local mobile network carrier where the IoT SIM is connected, based on the reported MNC
- Radio type - The connection technology, such as GSM, 3G, LTE, LTE-M, or NB-IoT
- Area code - The Location Area Code where the IoT SIM is connected
- Cell ID - The Cell ID of the specific Base Transceiver Station where the IoT SIM is connected
Session logs are retained for a maximum of 32 days and will no longer appear afterward.
Session history records will be cleared if the session remains Online for 32 days.
If you see a pattern of sessions being deleted after one or four hours, your SIM may be experiencing an idle session timeout.
Cellular sessions will be deleted by Soracom if they exist for a certain period, dependent on the Rendezvous Point being used, without sending data. Details about the specific duration for each subscription can be found on the SIM Types page. This timeout does not prevent devices from creating new sessions if they are programmed to do so. The idle session timeout duration may be changed without notice.
If the idle session timeout timer is affecting your LTE-M deployment that is using eDRX (Extended Discontinuous Reception) or PSM (Power Saving Mode) contact Soracom Support for assistance.
Tracking Renewal Fee
Soracom IoT SIMs have an associated annual renewal fee for when the SIM was registered in a Ready state or when the status was set to Standby or Suspended for more than one year. Within the Description tab of the SIM Details, users can view the Renewal Fee tracking date for each SIM.
-
Login to the User Console. From the Menu, open the SIM Management screen.
-
From the list of subscribers, click the for the SIM you want to view, then click the Details button.

-
Within the Description tab, find the Renewal Fee Tracking date.

Deleting an Online Session
In some cases, it's useful to delete an existing data session in order to force an IoT SIM device to reconnect, such as to receive new custom DNS settings or update Group settings. You can delete an IoT SIM's existing session directly from the User Console:
Deleting a session will only end the existing data session. Your device must be configured to automatically create a new data session in order to reconnect to a cellular network. If your device is not configured to reconnect, you may need to access the device directly to reboot the device or manually initiate a new data session.
-
Login to the User Console. From the Menu, open the SIM Management screen.
-
From the list of subscribers, click the for the SIM you want to manage.
-
Click the Actions menu, then select Delete session.

- A warning will appear asking you to confirm the action. Click Delete session to confirm.
Programmatic Usage
You can programmatically check the status of an IoT SIM as well as its session status using the Soracom API, CLI, or IoT SIM Metadata Service.
When using the API or CLI, you will need the SIM ID of the IoT SIM. Alternatively, you can use the IMSI for subscriber-based API operations.
Soracom API
To access the Soracom API, first use the auth API to obtain an API Key and Token. Refer to the API Usage Guide for instructions on how to use the API Key and Token in API requests.
You can use the getSim API to get the subscription and session status of an IoT SIM:
curl -X GET \
| -H 'X-Soracom-API-Key: <MY-API-KEY>' \
| -H 'X-Soracom-Token: <MY-TOKEN>' \
| https://g.api.soracom.io/v1/sims/<SIM-ID>
The API will return a JSON response similar to the following:
{
"imsi": "295050012345678",
"msisdn": "423012345678",
"ipAddress": "10.123.45.67",
"operatorId": "OP0012345678",
"apn": "soracom.io",
"type": "s1.standard",
"groupId": "abcdef00-0000-0000-0000-000012345678",
"status": "active",
"tags": {
"name": "my-sim"
},
"sessionStatus": {
"imei": "860000012345678",
"cell": {
"radioType": "lte",
"mcc": 310,
"mnc": 410,
"lac": 42973,
"sac": 14702,
"rac": 255
},
"ueIpAddress": "10.123.45.67",
"dnsServers": [
"100.127.0.53",
"100.127.1.53"
],
"online": true
},
"speedClass": "s1.standard",
"moduleType": "trio",
"plan": 1,
"iccid": "8942310000012345678",
"subscription": "plan01s"
}
The status property will indicate the current subscription status of the IoT SIM, while the sessionStatus.online property will indicate whether or not the subscriber is currently connected.
To change the status of a SIM on a per-SIM basis, use one of the following APIs:
Alternatively, you can use the following APIs to perform the same actions on a per-subscriber basis:
- activateSubscriber
- deactivateSubscriber
- setSubscriberToStandby
- suspendSubscriber
- terminateSubscriber
The /sims/ level APIs will provide the same functionality as the /subscribers/ level APIs, with forward compatibility for SIMs which contain more than one Subscription Container.
To delete an ongoing session or list session history, use the following APIs on a per-SIM basis:
Alternatively, you can use the following APIs to perform the same actions on a per-subscriber basis:
When using the listSessionEvents and listSimSessionEvents APIs, only the session logs from the previous 32 days will be returned.
You can use the following API to retrieve the SIM Status History
Soracom CLI
To use the Soracom CLI, you must first configure it to authenticate with your account information, authorization key, or SAM user credentials.
Run the following command to get the subscription and session status of an IoT SIM:
The CLI will return a response similar to the API example above.
To change the status of a SIM on a per-SIM basis, use one of the following CLI commands:
soracom sims activatesoracom sims deactivatesoracom sims set-to-standbysoracom sims suspendsoracom sims terminate
Alternatively, you can use the following commands on a per-subscriber basis using an IMSI:
soracom subscribers activatesoracom subscribers deactivatesoracom subscribers set-to-standbysoracom subscribers suspendsoracom subscribers terminate
To delete an ongoing session or list session history on a per-SIM basis, use:
soracom sims delete-sessionsoracom sims session-events
Alternatively, you can use the following commands on a per-subscriber basis using an IMSI:
soracom subscribers delete-sessionsoracom subscribers list-session-events